Note
Access to this page requires authorization. You can try signing in or changing directories.
Access to this page requires authorization. You can try changing directories.
Applies to: Visual Studio
The code coverage analysis tool in Visual Studio collects data for native and managed assemblies (.dll or .exe files). However, in some cases, the Code Coverage Results window displays an error similar to "Empty results generated: ....". This article helps you troubleshoot and resolve the various reasons why you may be encountering empty results.
What you should see?
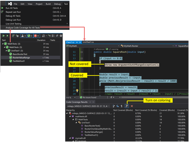
If you choose an Analyze Code Coverage command on the Test menu, and if the build and tests run successfully, then you should see a list of results in the Code Coverage window. You might have to expand the items to see the detail.
For more information, see Use code coverage to determine how much code is being tested.
Possible reasons for seeing no results or old results
You're not using the right edition of Visual Studio
You need Visual Studio Enterprise.
No tests were executed
Analysis
Check your output window. In the Show Output from drop-down list, choose Tests. See if there are any warnings or errors logged.
Explanation
Code coverage analysis is done while tests are running. It only includes assemblies that are loaded into memory when the tests run. If none of the tests are executed, there's nothing for code coverage to report.
Resolution
In Test Explorer, select Run All to verify that the tests run successfully. Fix any failures before using Analyze Code Coverage.
You're looking at a previous result
When you modify and rerun your tests, a previous code coverage result can still be visible, including the code coloring from that old run. Follow these steps to solve the issue:
- Run Analyze Code Coverage.
- Make sure that you have selected the most recent result set in the Code Coverage Results window.
.pdb (symbol) files are unavailable
Analysis
Open the compile target folder (typically bin\debug), and verify that for each assembly, there's a .pdb file in the same directory as the .dll or .exe file.
Explanation
The code coverage engine requires that every assembly has its associated .pdb file accessible during the test run. If there's no .pdb file for a particular assembly, the assembly isn't analyzed.
The .pdb file must be generated from the same build as the .dll or .exe files.
Resolution
Make sure that your build settings generate the .pdb file.
If the .pdb files aren't updated when the project is built, then open the project properties, select the Build page, choose Advanced, and inspect Debug Info.
In Visual Studio 2022 and later versions, for C# projects targeting .NET Core or .NET 5+, open the project properties, select the Build tab, choose General, and inspect Debug symbols.
For C++ projects, ensure that the generated .pdb files have full debug information. Open the project properties and verify that Linker > Debugging > Generate Debug Info is set to Generate Debug Information optimized for sharing and publishing (/DEBUG:FULL).
If the .pdb and .dll or .exe files are in different places, copy the .pdb file to the same directory. It's also possible to configure code coverage engine to search for .pdb files in another location. For more information, see Customize code coverage analysis.
An instrumented or optimized binary is used
Analysis
Determine if the binary has undergone any form of advanced optimization such as Profile Guided Optimization, or has been instrumented by a profiling tool such as vsinstr.exe or vsperfmon.exe.
Explanation
If an assembly has already been instrumented or optimized by another profiling tool, the assembly is omitted from the code coverage analysis. Code coverage analysis can't be performed on such assemblies.
Resolution
Switch off optimization and use a new build.
Code isn't managed (.NET) or native (C++) code
Analysis
Determine if you're running some tests on managed or C++ code.
Explanation
Code coverage analysis in Visual Studio is available only on managed and native (C++) code. If you're working with third-party tools, some or all of the code might execute on a different platform.
Resolution
None available.
Project name includes 'DataCollector'
Projects that use DataCollector in the project name won't be identified by code coverage.
Assembly has been installed by NGen
Analysis
Determine if the assembly is loaded from the native image cache.
Explanation
For performance reasons, native image assemblies aren't analyzed. For more information, see Ngen.exe (Native Image Generator).
Resolution
Use an MSIL version of the assembly. Don't process it with NGen.
The custom .runsettings file has syntax issues
Analysis
If you're using a custom .runsettings file, it might contain a syntax error. Code coverage isn't run, and either the code coverage window doesn't open at the end of the test run, or it shows old results.
Explanation
You can run your unit tests with a custom .runsettings file to configure code coverage options. The options allow you to include or exclude files. For more information, see Customize code coverage analysis.
Resolution
There are two possible types of faults:
XML error
Open the .runsettings file in the Visual Studio XML editor. Look for error indications.
Regular expression error
Each string in the file is a regular expression. Review each one for errors, and in particular look for:
- Mismatched parentheses (...) or unescaped parentheses \(...\). If you want to match a parenthesis in the search string, you must escape it. For example, to match a function use:
.*MyFunction\(double\) - Asterisk or plus at the start of an expression. To match any string of characters, use a dot followed by an asterisk:
.*
- Mismatched parentheses (...) or unescaped parentheses \(...\). If you want to match a parenthesis in the search string, you must escape it. For example, to match a function use:
Custom .runsettings file with incorrect exclusions
Analysis
If you're using a custom .runsettings file, make sure that it includes your assembly.
Explanation
You can run your unit tests with a custom .runsettings file to configure code coverage options. The options allow you to include or exclude files. For more information, see Customize code coverage analysis.
Resolution
Remove all the Include nodes from the .runsettings file, and then remove all the Exclude nodes. If that fixes the problem, put them back in stages.
Make sure the DataCollectors node specifies Code Coverage. Compare it with the sample in Customize code coverage analysis.
Some code is always shown as not covered
Initialization code in native DLLs is executed before instrumentation
Analysis
In statically linked native code, part of the initialization function DllMain and code that it calls is sometimes shown as not covered, even though the code has been executed.
Explanation
The code coverage tool works by inserting instrumentation into an assembly just before the application starts running. In any assembly loaded beforehand, the initialization code in DllMain executes as soon as the assembly loads, and before the application runs. That code appears to be not covered, which typically applies to statically loaded assemblies.
Resolution
None.